Couterparty
Available since API version 2
What is a counterparty in foreign exchange operations?
In the context of foreign exchange operations, a counterparty represents a third party involved in the payment or receipt of funds on behalf of the company.
A counterparty can be an individual, a legal entity, or a structure associated with the company.
Types of counterparty
Counterparties can take on different roles depending on the type of transaction:
- Buy (outbound): the counterparty acts as the beneficiary
- Sell (inbound): the counterparty acts as the originator (who makes the payment)
➡️ Buy (Outbound)
The counterparty (beneficiary) will receive the converted funds in foreign currency or crypto asset through one of its registered banking channels.
⬅️ Sell (Inbound)
The counterparty (originator) will make the payment through a SWIFT or CRYPTO_WALLET channel, as indicated by Trace.
The amounts converted to BRL will be credited to a bank account of the company.
How to create a counterparty?
To register a new counterparty via the Trace Exchange API, send a POST
request to the /counterparties
endpoint with the required data.
curl --location 'https://faas.sandbox.tracefinance.io/exchange/api/counterparties' \
--header 'Content-Type: application/json' \
--header 'Authorization: Bearer <your_token_here>' \
--data '{
"legalName": "Legal Name",
"businessName": "Business Name",
"taxId": null,
"businessActivity": "Games",
"address": {
"country": "US",
"address": "2860 Raver Croft Drive, Johnson City, Tennessee, 37601"
},
"webSites": [
"http://www.example.com"
]
}'
- The
taxId
can benull
if not applicable at the moment of creation. businessActivity
must be a descriptive string representing the type of business (e.g.,Games
,Services
,Finance
).
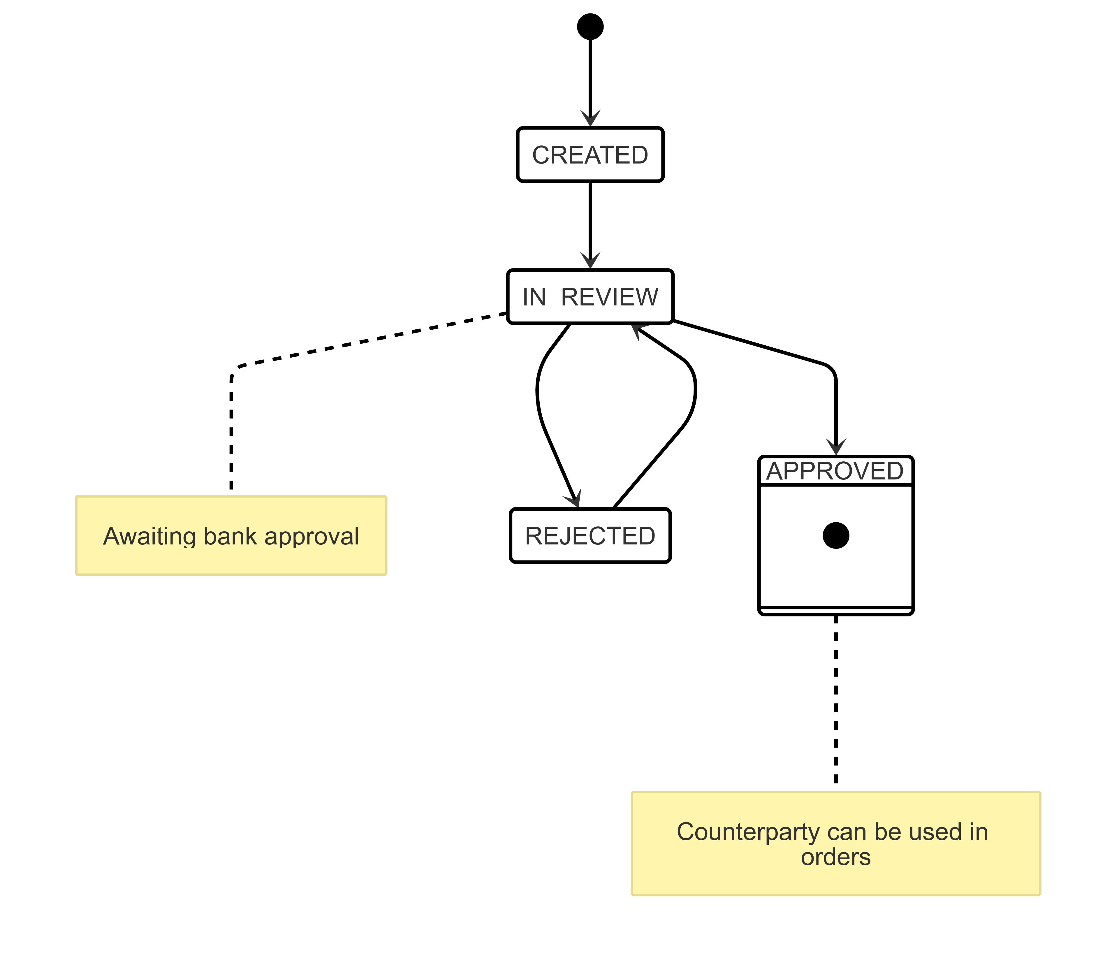
All counterparties must be approved by Trace’s compliance team before they can be used in order creation.
Until approved, any attempt to associate them with an order will result in a validation error.
Counterparty statuses

A counterparty can only be used to create orders whencurrentState.status
isAPPROVED
.
Counterparty example
{
"id": "counterparty-uuid",
"companyId": "company-uuid",
"name": "John Doe",
"taxId": "12345678901234",
"address": {
"country": "US",
"address": "2860 Raver Croft Drive, Johnson City, Tennessee, 37601"
},
"currentState": {
"status": "APPROVED",
"failReason": null,
"atTime": "YYYY-MM-DDTHH:mm:SSs"
},
"states": [
{
"status": "CREATED",
"failReason": null,
"atTime": "YYYY-MM-DDTHH:mm:SSs"
},
{
"status": "IN_REVIEW",
"failReason": null,
"atTime": "YYYY-MM-DDTHH:mm:SSs"
},
{
"status": "APPROVED",
"failReason": null,
"atTime": "YYYY-MM-DDTHH:mm:SSs"
}
],
"createdAt": "YYYY-MM-DDTHH:mm:SSs",
"updatedAt": "YYYY-MM-DDTHH:mm:SSs"
}
How to list counterparties?
Listing all counterparties
Request
curl --location 'https://faas.dev.tracefinance.io/exchange/api/counterparties'
Response
{
"data": [
{
"id": "counterparty-uuid",
"companyId": "company-uuid",
"name": "John Doe",
"taxId": "12345678901234",
"address": {
"country": "US",
"address": "2860 Raver Croft Drive, Johnson City, Tennessee, 37601"
},
"currentState": {
"status": "APPROVED",
"failReason": null,
"atTime": "YYYY-MM-DDTHH:mm:SSs"
},
"states": [
{
"status": "CREATED",
"failReason": null,
"atTime": "YYYY-MM-DDTHH:mm:SSs"
},
{
"status": "IN_REVIEW",
"failReason": null,
"atTime": "YYYY-MM-DDTHH:mm:SSs"
},
{
"status": "APPROVED",
"failReason": null,
"atTime": "YYYY-MM-DDTHH:mm:SSs"
}
],
"createdAt": "YYYY-MM-DDTHH:mm:SSs",
"updatedAt": "YYYY-MM-DDTHH:mm:SSs"
},
{
"id": "counterparty-uuid",
"companyId": "company-uuid",
"name": "Doe Joh",
"taxId": "09876543210987",
"address": {
"country": "US",
"address": "2860 Raver Croft Drive, Johnson City, Tennessee, 37601"
},
"currentState": {
"status": "IN_REVIEW",
"failReason": null,
"atTime": "YYYY-MM-DDTHH:mm:SSs"
},
"states": [
{
"status": "CREATED",
"failReason": null,
"atTime": "YYYY-MM-DDTHH:mm:SSs"
},
{
"status": "IN_REVIEW",
"failReason": null,
"atTime": "YYYY-MM-DDTHH:mm:SSs"
}
],
"createdAt": "YYYY-MM-DDTHH:mm:SSs",
"updatedAt": "YYYY-MM-DDTHH:mm:SSs"
}
],
"meta": {
"previousCursor": null,
"nextCursor": null,
"total": 2,
"totalMatches": null
}
}
Listing approved counterparties
Request
curl --location 'https://faas.dev.tracefinance.io/exchange/api/counterparties?filters=currentState.status[last]=APPROVED'
Response
{
"data": [
{
"id": "counterparty-uuid",
"companyId": "company-uuid",
"name": "John Doe",
"taxId": "12345678901234",
"address": {
"country": "US",
"address": "2860 Raver Croft Drive, Johnson City, Tennessee, 37601"
},
"currentState": {
"status": "APPROVED",
"failReason": null,
"atTime": "YYYY-MM-DDTHH:mm:SSs"
},
"states": [
{
"status": "CREATED",
"failReason": null,
"atTime": "YYYY-MM-DDTHH:mm:SSs"
},
{
"status": "IN_REVIEW",
"failReason": null,
"atTime": "YYYY-MM-DDTHH:mm:SSs"
},
{
"status": "APPROVED",
"failReason": null,
"atTime": "YYYY-MM-DDTHH:mm:SSs"
}
],
"createdAt": "YYYY-MM-DDTHH:mm:SSs",
"updatedAt": "YYYY-MM-DDTHH:mm:SSs"
}
],
"meta": {
"previousCursor": null,
"nextCursor": null,
"total": 1,
"totalMatches": null
}
Sandbox environment
Counterparty Approval/Rejection Job Schedule
In the sandbox environment, the approval or rejection of counterparties is handled by an automated job that runs on the following schedule:
- Days of Execution: Monday through Friday
- Execution Time (GMT): From 08:00 to 21:50, every 10 minutes
- Corresponding Time (BRT): From 05:00 to 18:50, every 10 minutes
This job processes all counterparty creation requests, updating their status to APPROVED or REJECTED based on the predefined simulation rules.
How to Simulate a Rejected Counterparty?
To simulate the rejection of a counterparty in the sandbox environment, you just need to register it with an address in one of the countries listed below.
Country Code | Country Name |
---|---|
KP | Korea (Democratic People's Republic of) |
LB | Lebanon |
CU | Cuba |
IR | Iran (Islamic Republic of) |
Example Request
curl --location --globoff '{{exchange-service-url}}/api/counterparties' \
--header 'Content-Type: application/json' \
--header 'Authorization: ••••••' \
--data '{
"legalName": "Kim Jong-un",
"businessName": "Supreme Leader",
"taxId": null,
"businessActivity": "Dictator",
"address": {
"value": "Residence No. 55 - Pyongyang",
"country": "KP"
},
"webSites": [
"https://overseas.mofa.go.kr"
]
}'
The sandbox environment runs a simulation routine every 10 minutes during business hours to review counterparties. Below is an example of a rejection result:
{
"id": "counterparty-uuid",
"companyId": "company-uuid",
"legalName": "Kim Jong-un",
"businessName": "Supreme Leader",
"taxId": null,
"businessActivity": "Dictator",
"address": {
"country": "KP",
"address": "Residence No. 55 - Pyongyang"
},
"currentState": {
"status": "REJECTED",
"failReason": {
"code": "COUNTRIES_WITH_TRADE_RESTRICTIONS",
"message": "countries with trade restrictions",
"details": {
"countryCode": "KP"
}
},
"atTime": "YYYY-MM-DDTHH:mm:SSs"
},
"webSites": [
"https://overseas.mofa.go.kr"
],
"states": [
{
"status": "CREATED",
"failReason": null,
"atTime": "YYYY-MM-DDTHH:mm:SSs"
},
{
"status": "IN_REVIEW",
"failReason": null,
"atTime": "YYYY-MM-DDTHH:mm:SSs"
},
{
"status": "REJECTED",
"failReason": {
"code": "COUNTRIES_WITH_TRADE_RESTRICTIONS",
"message": "countries with trade restrictions",
"details": {
"countryCode": "KP"
}
},
"atTime": "YYYY-MM-DDTHH:mm:SSs"
}
],
"createdAt": "YYYY-MM-DDTHH:mm:SSs",
"updatedAt": "YYYY-MM-DDTHH:mm:SSs"
}
Updated 30 days ago